于是,我大膽走向前:你們都在看什么???

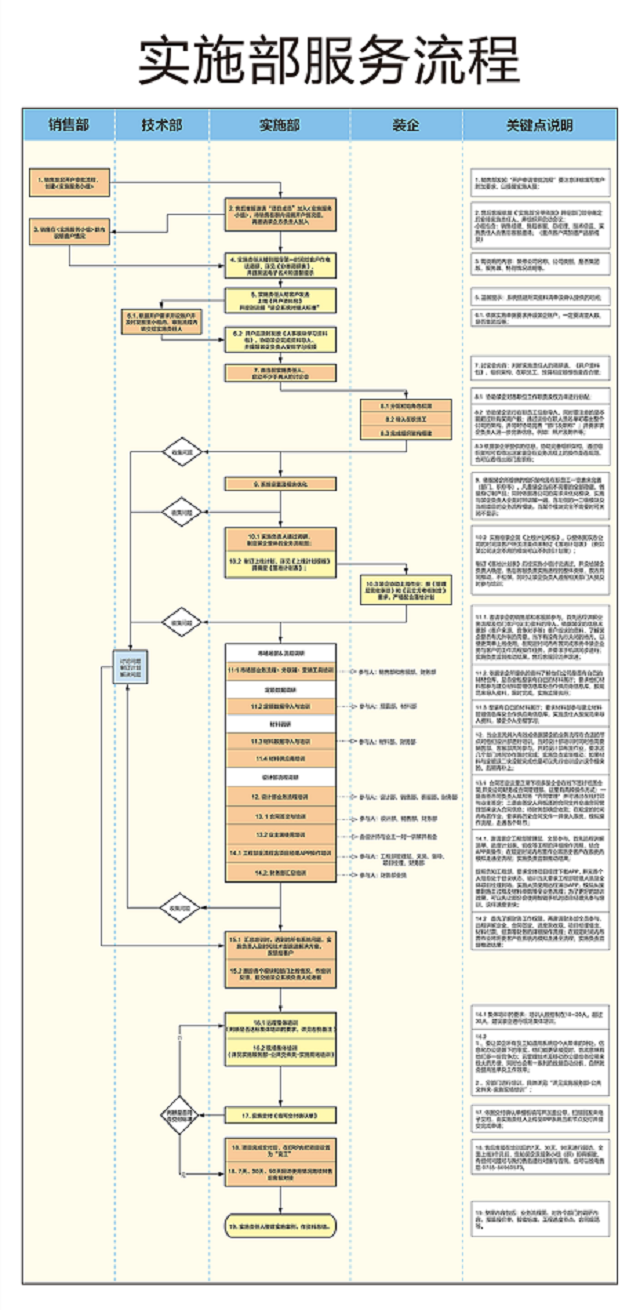
走進才發現,原來是在看:多次優化的最新版問題收集與反饋流程圖、定制開發流程圖、實施部服務流程圖啊。
▲ 商業信息,照片模糊化處理,歡迎蒞臨現場指導
問題收集與反饋流程圖、定制開發流程圖、實施部服務流程圖,經過多次打磨后,使各部門的工作和溝通,更加流程化、標準化。
而做這個動作的初心,只有一個:打磨好產品,服務好客戶。
深圳市南山區深圳灣科技生態園
9棟A3座534-536號
0755-2641 7909